青软培训,Java培训,软件培训,Java培训机构,Java培训学校,万码学堂,电脑培训,计算机培训,Java培训,JavaEE开发培训,青岛软件培训,软件工程师培训

1.开发团队

张新利,徐楠,解晔升,左臣飞,周承钢

2.使用技术

SpringBoot+Mybatis-plus+Vue CLI+Axios+ElasticSearch+Element-Plus+Gitee

3.项目功能

本项目分为企业与员工模块,企业可创建部门、员工或下发任务,创建日程等。员工可查看对应的任务,更改个人信息等。

    1.企业注册与登录青软培训,Java培训,软件培训,Java培训机构,Java培训学校,万码学堂,电脑培训,计算机培训,Java培训,JavaEE开发培训,青岛软件培训,软件工程师培训

青软培训,Java培训,软件培训,Java培训机构,Java培训学校,万码学堂,电脑培训,计算机培训,Java培训,JavaEE开发培训,青岛软件培训,软件工程师培训

青软培训,Java培训,软件培训,Java培训机构,Java培训学校,万码学堂,电脑培训,计算机培训,Java培训,JavaEE开发培训,青岛软件培训,软件工程师培训

 2.前台可以查看与搜索企业


青软培训,Java培训,软件培训,Java培训机构,Java培训学校,万码学堂,电脑培训,计算机培训,Java培训,JavaEE开发培训,青岛软件培训,软件工程师培训

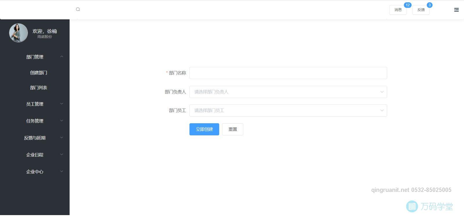
  3.企业用户可以创建部门,创建员工,分配员工到哪个部门,下发任务到部门或者个人,创建企业的日程,查看具体信息

青软培训,Java培训,软件培训,Java培训机构,Java培训学校,万码学堂,电脑培训,计算机培训,Java培训,JavaEE开发培训,青岛软件培训,软件工程师培训

青软培训,Java培训,软件培训,Java培训机构,Java培训学校,万码学堂,电脑培训,计算机培训,Java培训,JavaEE开发培训,青岛软件培训,软件工程师培训

青软培训,Java培训,软件培训,Java培训机构,Java培训学校,万码学堂,电脑培训,计算机培训,Java培训,JavaEE开发培训,青岛软件培训,软件工程师培训

青软培训,Java培训,软件培训,Java培训机构,Java培训学校,万码学堂,电脑培训,计算机培训,Java培训,JavaEE开发培训,青岛软件培训,软件工程师培训

青软培训,Java培训,软件培训,Java培训机构,Java培训学校,万码学堂,电脑培训,计算机培训,Java培训,JavaEE开发培训,青岛软件培训,软件工程师培训

青软培训,Java培训,软件培训,Java培训机构,Java培训学校,万码学堂,电脑培训,计算机培训,Java培训,JavaEE开发培训,青岛软件培训,软件工程师培训

   4.员工根据不同的角色进入到不同的页面,可以查看下发到的具体任务,然后进行一个提交或反馈,创建个人的备忘录

青软培训,Java培训,软件培训,Java培训机构,Java培训学校,万码学堂,电脑培训,计算机培训,Java培训,JavaEE开发培训,青岛软件培训,软件工程师培训

青软培训,Java培训,软件培训,Java培训机构,Java培训学校,万码学堂,电脑培训,计算机培训,Java培训,JavaEE开发培训,青岛软件培训,软件工程师培训

延伸阅读

学习是年轻人改变自己的最好方式-Java培训,做最负责任的教育,学习改变命运,软件学习,再就业,大学生如何就业,帮大学生找到好工作,lphotoshop培训,电脑培训,电脑维修培训,移动软件开发培训,网站设计培训,网站建设培训学习是年轻人改变自己的最好方式