
1.开发团队
张新利,徐楠,解晔升,左臣飞,周承钢
2.使用技术
SpringBoot+Mybatis-plus+Vue CLI+Axios+ElasticSearch+Element-Plus+Gitee
3.项目功能
本项目分为企业与员工模块,企业可创建部门、员工或下发任务,创建日程等。员工可查看对应的任务,更改个人信息等。
1.企业注册与登录![]()


2.前台可以查看与搜索企业

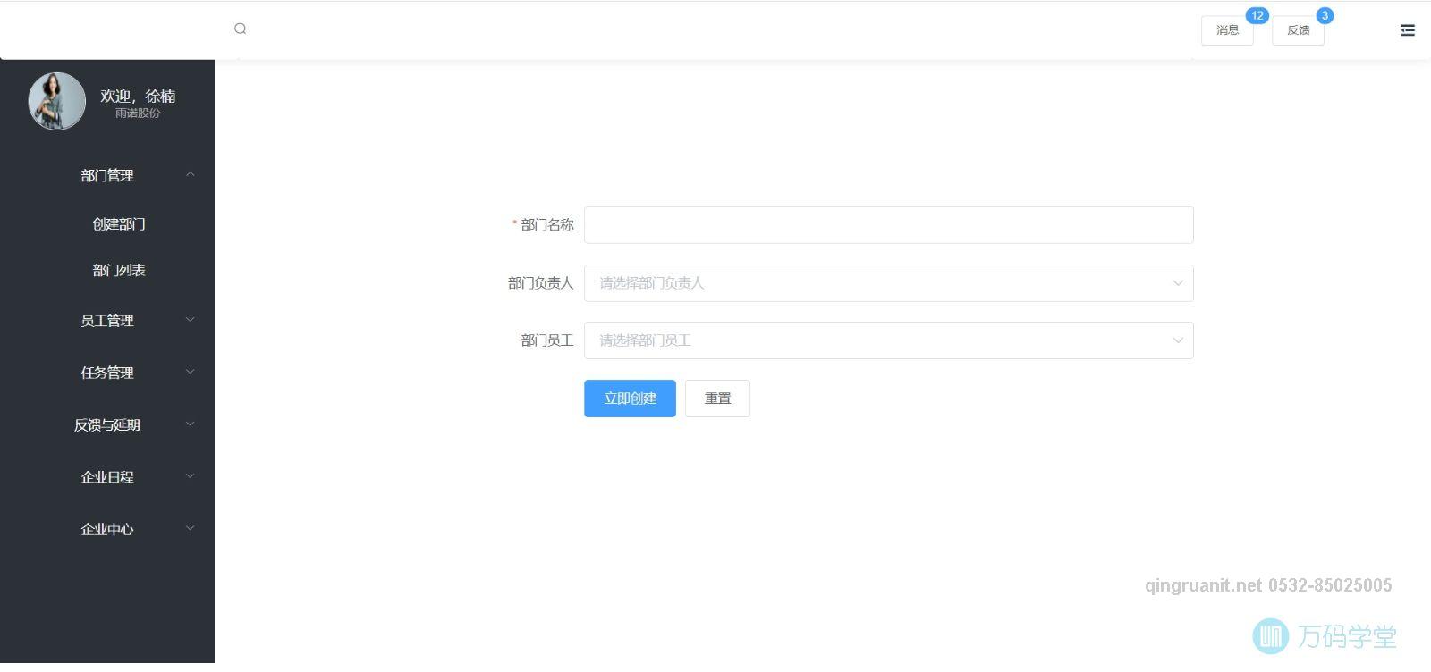
3.企业用户可以创建部门,创建员工,分配员工到哪个部门,下发任务到部门或者个人,创建企业的日程,查看具体信息






4.员工根据不同的角色进入到不同的页面,可以查看下发到的具体任务,然后进行一个提交或反馈,创建个人的备忘录

延伸阅读
- ssh框架 2016-09-30
- 一览图书管理系统 2023-04-15
- 高校足球联赛项目 2023-04-15
- 码上排课 2023-04-15
- 健身房后台管理系统 2023-04-15
- 游戏交易平台 2023-04-15
- 惠购网电商平台 2023-04-11
- 教务排课系统 2024-03-26
- 居然之家仓库管理系统 2023-04-08
- 历史论坛 2023-04-08
学习是年轻人改变自己的最好方式